
요약
- 노드 용도
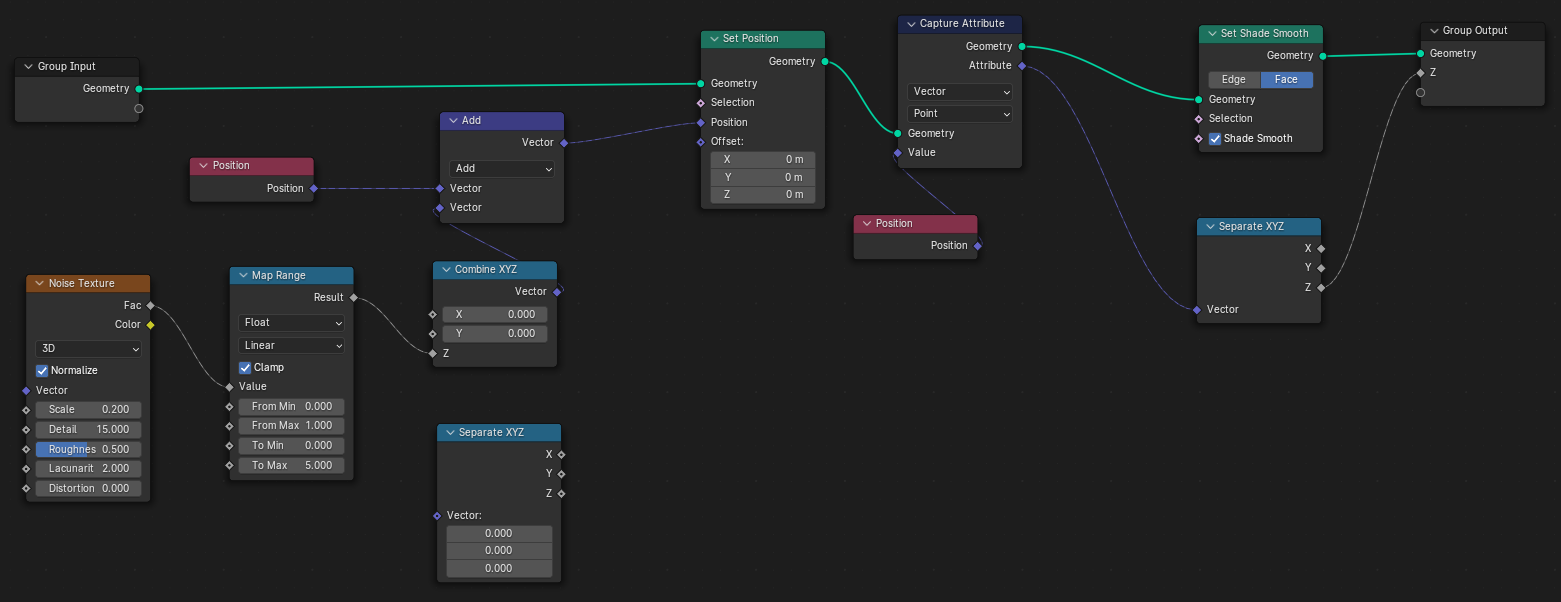
Noise Texture : 노이즈 생성용
Map Range : 값 remap하는 용도 (후디니의 fit)
Combine XYZ, Seperate XYZ : 벡터로 형변환 또는 스칼라로 형변환용
Capture Attribute : 어트리뷰트 저장용
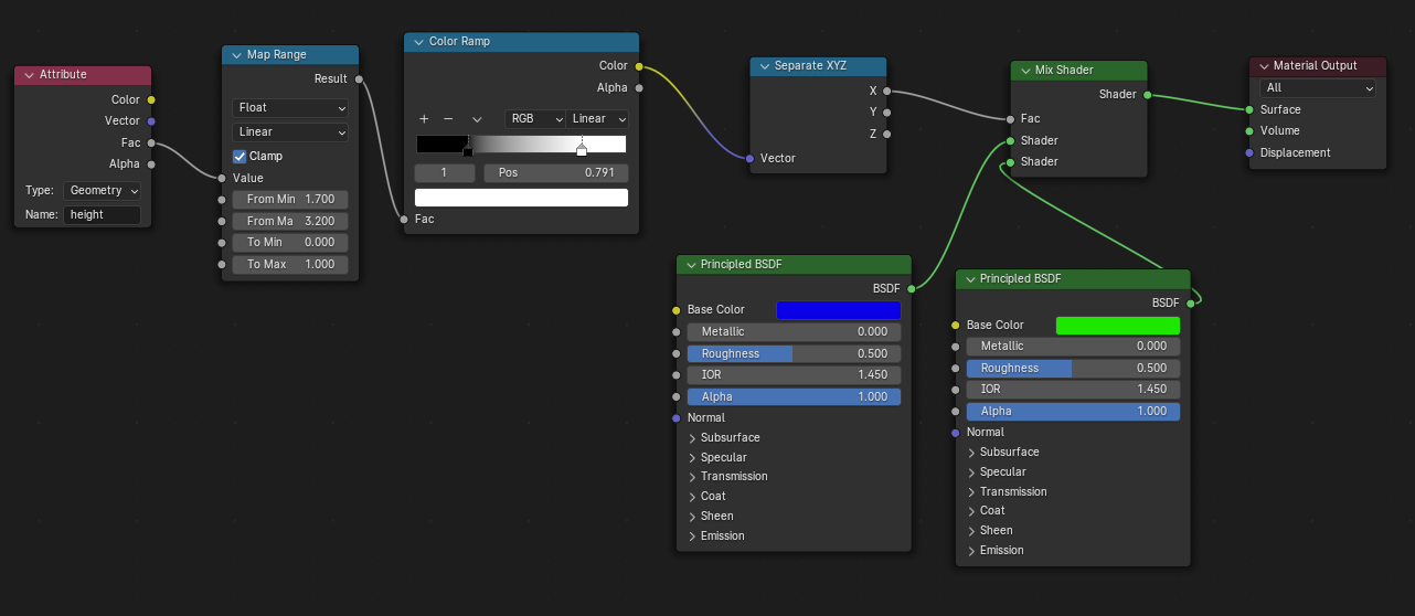
Color Ramp : 값 분포 조절용 (후디니의 chramp)
- 어트리뷰트 이름 설정 (필수)
아래와 같이 이름을 설정해줘야만 스프레드 시트에서 볼 수 있다.

노드트리
- 지오메트리 노드

- 쉐이더

참고영상
https://youtu.be/J0M64N8L5Fk?list=PL4eewhFO2d9PFOZjC9qmTgKsDL6WtN6t-
'3D 소프트웨어 > 블렌더 (Blender)' 카테고리의 다른 글
| [Blender] 블렌더 애드온 설치법 (0) | 2024.03.27 |
|---|---|
| [Blender] 미사용 지오메트리 노드 삭제 (0) | 2024.03.19 |
| [Blender] 지오메트리 노드 기초 (0) | 2024.03.19 |
댓글